Benutzeroberfläche
Navigation
Mit sellify können Sie umfassende Informationen zu Gruppen, Organisationen, Personen, Projekten, Verkaufschancen und Selektionen verwalten. Die Funktionen „Dashboard“, „Finden“ und „Analysen“ unterstützen Sie dabei, gespeicherte Informationen zu durchsuchen und weiterzuverarbeiten. Über die Navigationsleiste auf der linken Seite wechseln Sie schnell und einfach zwischen den verschiedenen Informationsobjekten sowie den genannten Funktionsbereichen.
Informationsobjekte öffnen
Um ein gespeichertes Informationsobjekt auszuwählen, klicken Sie mit einem rechten Maus-Klick auf dessen Symbol. Es öffnet sich ein Suchfenster mit einer Liste der zuletzt verwendeten Datensätze des jeweiligen Typs. Ist der gewünschte Datensatz nicht enthalten, können Sie diesen über logische Suchbegriffe wie Bezeichnung, Telefonnummer, Ort etc. gezielt suchen.
Neuen Datensatz anlegen
Einen neuen Datensatz oder eine neue Selektion erstellen Sie über einen rechten Maus-Klick in der jeweiligen Kachel und wählen "".
Hauptansicht
Die Hauptansicht bietet eine einheitliche Darstellung von Informationen in sellify. Dank des wiederkehrenden Aufbaus finden sich Anwendende schnell zurecht. Hauptansichten existieren für die Objekte Gruppe, Organisation, Person, Projekt, Chance und Selektion.

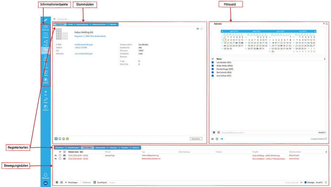
Aufbau der Informationsobjekte
Alle Informationsobjekte folgen einer strukturierten Darstellung:
-
Stammdaten (oberer linker Bereich)
-
Bewegungsdaten (unterer Bereich)
-
Minicard-Ansicht (oberer rechter Bereich – unabhängig vom aktuellen Objekt)
Stammdaten
Hier finden Sie die direkten Angaben zum Informationsobjekt, verteilt auf mehrere Registerkarten (auch „Tabs“ genannt). Die verfügbaren Informationen hängen vom Objekttyp ab, sind jedoch immer nach demselben Muster organisiert. Ist in einem Tab wie „Profil“, „Beschreibung“, „Netzwerkordner“, „Notizen” oder „DSGVO“ ein Eintrag vorhanden, wird dies durch ein „*“ im Namen des Tabs gekennzeichnet.
Tipp: Erfahren Sie hier, wie Sie Stammdaten bearbeiten, und hier, welche Funktionen das Menü-Icon bietet.
Bewegungsdaten
Bewegungsdaten sind verknüpfte Informationen wie Aktivitäten, Dokumente, Personen oder Projekte. So finden sich z.B. in der Organisationsansicht die verknüpften Personen, wie z.B. Mitarbeiter, in der unteren Registerkarte “Personen”. Die Datensätze werden tabellarisch dargestellt und lassen sich individuell anpassen:
-
Spaltenkonfiguration: Anzeigespalten können benutzerindividuell festgelegt werden.
-
Filter & Sortierung: Inhalte können nach verschiedenen Kriterien gefiltert und sortiert werden.
Minicard
Die Minicard steht in jeder Ansicht zur Verfügung und ist nicht direkt an ein Objekt gebunden. Sie ermöglicht individuelle Schnellzugriffe, z. B. auf gespeicherte Suchergebnisse oder selektierte Datensätze. Manche Listenansichten enthalten die Möglichkeit, durch Markierung der Datensätze innerhalb der Liste das aktive Informationsobjekt zu wechseln. Weitere Informationen zur Minicard finden Sie hier.
Tipp: Speichern Sie in der Funktion „Finden“ eine individuelle Ergebnismenge als Suchfavorit. Öffnen Sie diesen in der Minicard, wechseln Sie in das Objekt „Organisation“ und navigieren Sie über die markierten Zeilen zu den jeweiligen Datensätzen.

Navigation innerhalb von Datensätzen
-
Ein Doppelklick auf einen Datensatz öffnet diesen in einem Dialogfenster.
-
Ein Klick auf den blauen Pfeil führt zur Hauptansicht des Objekts.
Tipp: In Objektlisten ohne eigene Hauptansicht (z. B. Aktivitäten, Dokumente) führt ein Klick auf den blauen Pfeil in der ersten Spalte zur Hauptansicht des verknüpften Kontakts:
Ist eine Person zugeordnet → Navigation zur Person
Ist nur eine Organisation zugeordnet → Navigation zur Organisation
Einstellungen & Systeminformationen
Unterhalb der Navigationsleiste finden Sie zwei Buttons:
-
Einstellungen: Hier nehmen Sie benutzerindividuelle Anpassungen vor.
-
Info-Button: Zeigt technische Informationen zum System an und bietet die Möglichkeit, mit wenigen Klicks Kontakt zum Support aufzunehmen.
Kontextmenü
Das Kontextmenü lässt sich per Rechtsklick auf einen Datensatz (z. B. in einer Tabelle) öffnen und bietet weitere Funktionen. Weitere Informationen finden Sie hier.
Tipp: Sie können das Kontextmenü auch mit der Menütaste Ihrer Tastatur aufrufen.